WinAppack Agent with GPO : General Configuration

All policies configure the following registry keys : HKLM\SOFTWARE\Policies\WinAppack\...

The WinAppack Agent relies on the values of these registry keys.

You can create a new Group Policy as shown below :

Agent-GPO-Configuration1 Agent-GPO-Configuration2 Agent-GPO-Configuration3 Agent-GPO-Configuration4

PolicyMode

This policy enables or disables management of the WinAppack Agent via GPO. When disabled, all other policies have no effect.

Accepted Values :

To enable management of the WinAppack Agent :

enabled

To disable management of the WinAppack Agent :

disabled

Default Value :

disabled

LicenseKey

Use this policy to activate the WinAppack Agent. Without a license key, all other policies have no effect.

Accepted Values : Replace "ABCDEFG123" by your licenseKey

ABCDEFG123

Default Value :

disabled

DesktopShortcut

Manage the "WinAppack.lnk" shortcut on the public desktop :

Accepted Values :

enabled
disabled

Default Value :

enabled

StartMenuShortcut

Manage the "WinAppack.lnk" shortcut in the Start Menu :

Accepted Values :

enabled
disabled

Default Value :

enabled

ManifestUrl

URL of the JSON manifest containing the list of available software :

Accepted Values :

https://otherserver.com/v1/WinAppack-SoftwareList.json

To explicitly use the default URL, set the value to :

disabled

Default Value : https://api.winappack.fr/v1/WinAppack-SoftwareList.json

disabled

DownloadBaseUrl

URL of the site hosting the software logos (.svg / .png) and the PowerShell installation scripts (.ps1) :

Accepted Values :

https://otherserver.com

To explicitly use the default hosting site, set the value to :

disabled

Default Value : https://api.winappack.fr

disabled

RefreshDelayMinutes

Time interval between update checks :

Accepted Values :

60

To explicitly use the default value, set the value to : 60

disabled

Default Value : 60

disabled

CloseAppMessage

Enable or Disable the message asking the user to close the application before installation :

Accepted Values :

enabled
disabled

Default Value :

disabled

DefaultDeployment

Manage the default behavior in the user interface for software that does not have a deployment policy :

Accepted Values :

Available : For software that does not have any Deployment policy in the Software configuration, the software will appear as available in the user interface

Available

NotAvailable : For software that does not have any Deployment policy in the Software configuration, the software will not appear in the user interface.

NotAvailable

Default Value : Available

Available

Software Configuration :

To configure the list of authorized software, use the Slug of each software : Software List

Agent-GPO-Configuration5

Deployment Available

Each software present in this policy will be available for installation/uninstallation in the user interface.

Accepted Values : Replace {Slug} by one or multiple Software Slug.

{Slug1}
{Slug2}
{Slug3}

Example :

Audacity
7_zip
Notepad_plus_plus

Default value for each Software : See DefaultDeployment policy value.

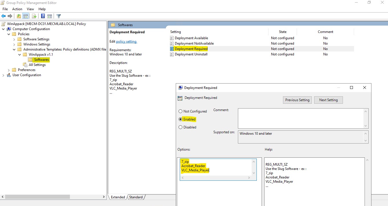
Deployment Required

Each software present in this policy will be automatically installed. Users cannot manage the installation or uninstallation of this softwares in the user interface.

Accepted Values : Replace {Slug} by one or multiple Software Slug.

{Slug1}
{Slug2}
{Slug3}

Example :

Audacity
7_zip
Notepad_plus_plus

Default value for each Software : See DefaultDeployment policy value.

Deployment NotAvailable

Each software present in this policy will not be available for installation/uninstallation in the user interface. Users cannot manage the installation or uninstallation of this softwares in the user interface.

Accepted Values : Replace {Slug} by one or multiple Software Slug.

{Slug1}
{Slug2}
{Slug3}

Example :

Audacity
7_zip
Notepad_plus_plus

Default value for each Software : See DefaultDeployment policy value.

Deployment Uninstall

Each software present in this policy will be automatically uninstalled. Users cannot manage the installation or uninstallation of this softwares in the user interface.

Accepted Values : Replace {Slug} by one or multiple Software Slug.

{Slug1}
{Slug2}
{Slug3}

Example :

Audacity
7_zip
Notepad_plus_plus

Default value for each Software : See DefaultDeployment policy value.

Remark : If a software is present in different Deployment Policies, the Agent applies policies in the following priority order : Uninstall, NotAvailable, Required, Available